27 diciembre 2009

Cmaps: asesoría 2.0, reflexiones

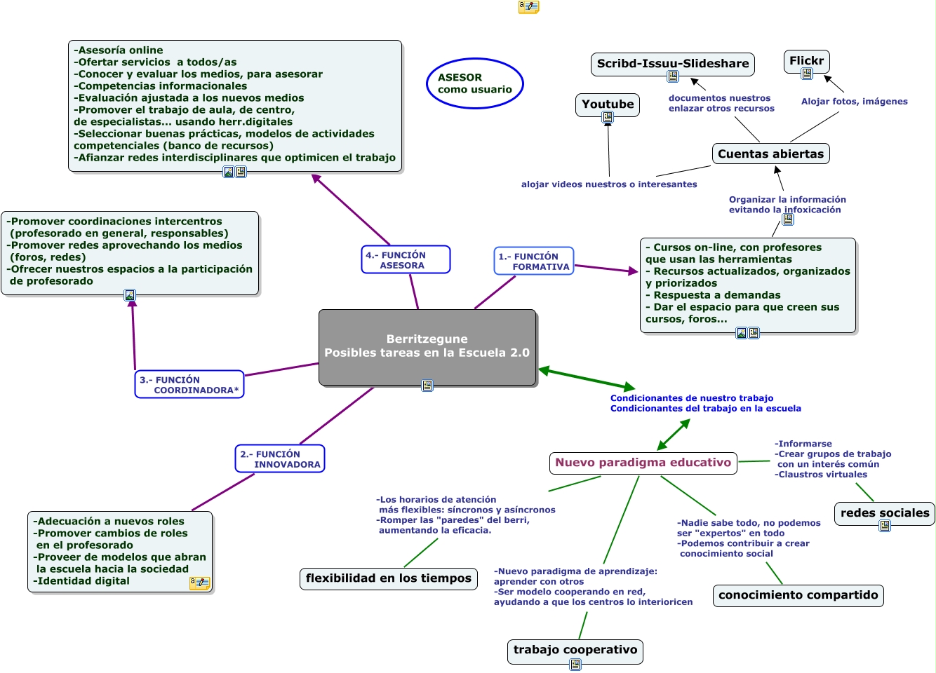
Lo mío me ha costado pero al fin he conseguido:
  • Hacer un mapa conceptual en Cmaps
  • Guardarlo en un servidor público
  • Insertarlo en un blog. Ésto último no tiene ningún mérito, he leído la entrada de Juan José de Haro y he seguido sus claras explicaciones paso a paso.

La idea rondaba mi cabeza y en papel ya había hecho unos "dibujitos" sobre cómo veía yo la función del asesor en la escuela 2.0. Me gustaría recibir opiniones, pues no sé si tiene sentido lo que expreso o es una tontería mayúscula.
Bueno, el resultado es éste, a día de hoy...

Clicando en la imagen aparece el mapa con todos sus enlaces...

5 comentarios:

Villaves56 dijo...

Saludos Berta , tu mapa me parece realmente interesante y lleno de muy buenas ideas.
Felices Fiestas
Zorionak eta urte berri on

Berta dijo...

Hola, Celestino:
Muchas gracias por tu comentario. También para tí Feliz Año nuevo! Zorionak eta Urte Berri On!!!

Juan Carlos Guerra dijo...

El mapa de tareas es realmente muy completo . Y lo que te he dicho en twitter , igual más de uno se echa a temblar ;) . Un saludo.

Berta dijo...

Hola, Juan Carlos:
Eskerrik asko iruzkinagatik. La verdad es que pretende ser una reflexión en voz alta del recorrido de una asesoría en este contexto actual, un lugar al que llegar (bueno, pero no para llegar muy tarde...)
Ondo izan

Irakurkop dijo...

Muy completo el mapa y muy clarito.Y enhorabuena por el uso de la herramienta cmaps.Yo lo he intentado con varias y al final, me he ido a "mi publisher" a hacer circulitos y líneas :-) en esta época de reflexiones en la que veo andamos metidas.
¡Feliz año!. Nos vemos pronto